불필요한 빈 폴더 정리, 무료 툴 RED(Remove Empty Directories)
PC를 장기간 사용하다 보면 프로그램 설치와 삭제, 파일 이동 및 정리 과정에서 빈 폴더가 곳곳에 생긴다. 몇 개 수준이라면 직접 찾아 삭제할 수 있지만 수백 개 이상이 쌓이면 작업은 큰 부담으로 다가온다.
이 문제를 해결하기 위해 공개된 오픈소스 도구가 RED(Remove Empty Directories) 이다.

RED란 무엇인가
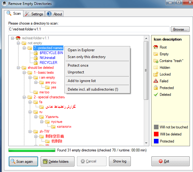
RED는 독일 개발자 Jonas John이 제작한 빈 폴더 일괄 삭제 전용 프로그램이다. 사용자가 지정한 시작 폴더 아래를 재귀적으로 검색해 빈 디렉터리를 찾아내며, 삭제 전 목록을 먼저 보여주는 안전 장치를 갖췄다.
주요 기능
RED가 제공하는 기능은 단순하지만 실용적이다.
- 삭제 전 미리보기
- 발견된 빈 폴더를 먼저 보여주어 사용자가 직접 확인 후 삭제 여부를 결정할 수 있다.
- 다양한 삭제 모드
- 휴지통으로 이동하거나 즉시 삭제하는 등 여러 모드를 지원한다. 관리자 권한 모드에서는 시스템 폴더까지 처리할 수 있다.
- 화이트리스트·블랙리스트 기능
- 특정 폴더는 삭제 대상에서 제외하거나 반드시 삭제하도록 설정할 수 있다.
- 빈 파일 감지
- 크기가 0인 파일만 존재하는 폴더도 ‘빈 폴더’로 인식할 수 있다.
다운로드 링크
Remove Empty Directories (aka RED)
What is it good for? One might think that searching and deleting empty directories is a trivial thing, but once you have hundreds of them it get’s really exhausting. That’s the reason I made RED. It’s a small and simple tool that searches and deletes
www.jonasjohn.de
직장인 필수앱 모음집-생산성툴 모음! 윈도우 추천 앱
1. 수많은 업무 파일 속에서 꼭 필요한 파일을 1초만에 찾아주는 검색 툴 프로그램.Everything 말도 안 되게 빠른 속도로 검색한다. 이거 없었으면, 매일 혼났을 듯.... 믿고 쓰는 파일 검색 도구, Voidt
nothingcat.tistory.com
윈도우 생산성 극대화 가이드 — 초보자도 바로 따라할 수 있는 15가지 핵심 팁
윈도우 생산성 극대화 가이드 — 초보자도 바로 따라할 수 있는 15가지 핵심 팁윈도우는 단순한 운영체제 그 이상이다.많은 사람들이 “윈도우는 기본 기능만 있다”고 생각하지만, 사실은 생산
nothingcat.tistory.com
무료이면서 강력한 파일 탐색기 대체 프로그램, Q-Dir 리뷰
무료이면서 강력한 파일 탐색기 대체 프로그램, Q-Dir 리뷰Windows 11을 사용하면서도 기본 파일 탐색기(File Explorer)의 아쉬움을 느끼는 사용자가 많다. 이에 따라 다양한 파일 탐색기 대체 프로그램
nothingcat.tistory.com
TimeTree 리뷰 2025 – 6개월 사용 후기, 최고의 공유 캘린더 앱
TimeTree를 찾게 된 이유회사에서 단체 업무 공유로 구글 캘린더를 사용 중인데, 문제는 나도 개인용으로 구글 캘린더를 사용하고 있었다는 것이었다.실수로 개인 일정을 팀 캘린더에 올린 이후로
nothingcat.tistory.com
'자기계발 > 유용한 도구' 카테고리의 다른 글
| 하드디스크 공간 부족할 때 해결 방법-초고속 디스크 분석 도구 WizTree 완벽 가이드 (1) | 2025.08.25 |
|---|---|
| 중복 파일 정리 프로그램 끝판왕, dupeGuru 완벽 가이드 (2) | 2025.08.25 |
| Ninite – 윈도우 포맷 후 필수 프로그램 한 번에 재설치하는 방법 (0) | 2025.08.22 |
| 윈도우 생산성 극대화 가이드 — 초보자도 바로 따라할 수 있는 15가지 핵심 팁 (3) | 2025.08.21 |
| 강의용 전문 화면 확대 프로그램 ZoomIt-윈도우 화면 부분 확대하는 법 (4) | 2025.08.11 |